Cisco 200-301 Exam Questions
Cisco Certified Network Associate (CCNA) (Page 33 )

Updated On: 9-Apr-2026

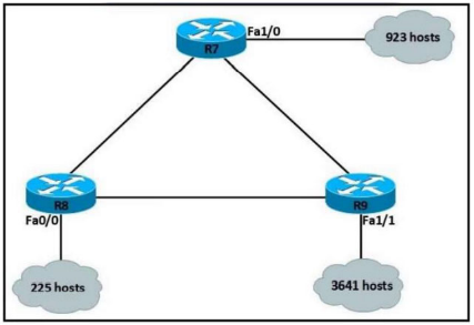
Refer to the exhibit.

An IP subnet must be configured on each router that provides enough addresses for the number of assigned hosts and anticipates no more than 10% growth for new hosts. Which configuration script must be used?





Answer(s): C



Which action is taken by a switch port enabled for PoE power classification override?

  1. As power usage on a PoE switch port is checked data flow to the connected device is temporarily paused
  2. When a powered device begins drawing power from a PoE switch port, a syslog message is generated
  3. If a switch determines that a device is using less than the minimum configured power, it assumes the device has failed and disconnects it
  4. Should a monitored port exceed the maximum administrative value for power, the port is shut down and err-disabled

Answer(s): D



What is a function spine-and-leaf architecture?

  1. Offers predictable latency of the traffic path between end devices.
  2. Exclusively sends multicast traffic between servers that are directly connected to the spine.
  3. Mitigates oversubscription by adding a layer of leaf switches.
  4. Limits payload size of traffic within the leaf layer.

Answer(s): A

Explanation:

With a spine-and-leaf architecture, no matter which leaf switch to which a server is connected, its traffic always has to cross the same number of devices to get to another server (unless the other server is located on the same leaf). This approach keeps latency at a predictable level because a payload only has to hop to a spine switch and another leaf switch to reach its destination.


Reference:

https://www.cisco.com/c/en/us/products/collateral/switches/nexus-7000-series-switches/white-paper-c11-737022.html



Which action is taken by the data plane within a network device?

  1. Constructs a routing table based on a routing protocol.
  2. Forwards traffic to the next hop.
  3. Looks up an egress interface in the forwarding information base.
  4. Provides CLI access to the network device.

Answer(s): B



What is the function of the control plane?

  1. It exchanges routing table information.
  2. It provides CLI access to the network device.
  3. It looks up an egress interface in the forwarding information base.
  4. It forwards traffic to the next hop.

Answer(s): A



Viewing page 33 of 281
Viewing questions 161 - 165 out of 1395 questions



Post your Comments and Discuss Cisco 200-301 exam dumps with other Community members:

200-301 Exam Discussions & Posts

AI Tutor AI Tutor 👋 I’m here to help!