Cisco 350-401 Exam Questions
Implementing Cisco Enterprise Network Core Technologies (ENCOR) (Page 50 )

Updated On: 25-Apr-2026

Refer to the exhibit. The trunk between Gig1/0/1 of switch SW2 and Gig1/0/1 of switch SW1 is not operational. Which action resolves this issue?

  1. Configure both interfaces to nonegotiate and ensure that the switches are in different VTP domains.
  2. Configure both interfaces in dynamic auto DTP mode and ensure that the switches are in the same VTP domain.
  3. Configure both interfaces in dynamic auto DTP mode and ensure that the switches are in different VTP domains.
  4. Configure both interfaces in dynamic desirable DTP mode and ensure that the switches are in the same VTP domain.

Answer(s): D



Refer to the exhibit. Which two facts does the device output confirm? (Choose two.)

  1. The device's HSRP group uses the virtual IP address 10.0.3.242.
  2. The device is configured with the default HSRP priority.
  3. The device sends unicast messages to its peers.
  4. The standby device is configured with the default HSRP priority.
  5. The device is using the default HSRP hello timer.

Answer(s): D,E



Refer to the exhibit. Which type of antenna is shown on the radiation patterns?

  1. patch
  2. dipole
  3. omnidirectional
  4. Yagi

Answer(s): B



DRAG DROP (Drag and Drop is not supported)
Drag and drop the descriptions from the left onto the routing protocol they describe on the right.
Select and Place:

  1. See Explanation section for answer.

Answer(s): A

Explanation:



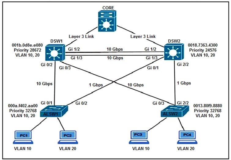
Refer to the exhibit. All switches are configured with the default port priority value. Which two commands ensure that traffic from PC1 is forwarded over the Gi1/3 trunk port between DSW1 and DSW2? (Choose two.)

  1. DSW2(config)#interface gi1/3
  2. DSW1(config-if)#spanning-tree port-priority 0
  3. DSW2(config-if)#spanning-tree port-priority 128
  4. DSW1(config)#interface gi1/3
  5. DSW2(config-if)#spanning-tree port-priority 16

Answer(s): A,E

Explanation:

Priority is chosen based on the upstream port, therefore we need to make this change on DSW2. This means answers B and D are out.

Port priority is set in increments of 16:

Switch(config-if)#spanning-tree port-priority ?
<0-240> port priority in increments of 16

This leaves us with C or E. C is the default, so won't change the behaviour here, so it's out too.
The only two still standing are A & E.



Viewing page 50 of 193
Viewing questions 246 - 250 out of 1067 questions


350-401 Exam Discussions & Posts

Cisco 350-401: Skills Tested, Job Roles, and Study Tips

The 350-401 Implementing Cisco Enterprise Network Core Technologies (ENCOR) exam serves as the foundational assessment for professionals pursuing the CCNP Enterprise and CCIE Enterprise Infrastructure certifications. This certification exam is designed for network engineers, system administrators, and network architects who are responsible for designing, implementing, and managing complex enterprise-level network environments. Organizations across the globe, from mid-sized enterprises to large-scale data centers, prioritize candidates who hold this Cisco certification because it validates a comprehensive understanding of modern networking principles. By passing this exam, professionals demonstrate that they possess the technical acumen required to maintain the stability, security, and scalability of critical network infrastructure. It is a benchmark for those who want to prove their ability to handle the rigorous demands of enterprise-grade routing, switching, and wireless technologies in a professional capacity.

Achieving this certification is a significant milestone for any IT professional looking to advance their career in network engineering. It signals to employers that the individual has moved beyond basic connectivity tasks and is capable of managing sophisticated, multi-vendor, and software-defined network architectures. The exam is not merely a test of theoretical knowledge; it is a practical evaluation of how a candidate applies networking concepts to solve real-world business problems. Because the industry is shifting toward more integrated and automated environments, the skills validated by this exam are increasingly in demand. Professionals who successfully navigate the 350-401 exam are often positioned for roles that involve higher levels of responsibility, such as senior network engineer, infrastructure lead, or solutions architect, where they are expected to make high-level decisions regarding network design and optimization.

What the 350-401 Exam Covers

The 350-401 exam covers a broad spectrum of technical domains that are essential for the modern enterprise network engineer. Candidates must demonstrate proficiency in network architecture, which involves understanding the design principles of enterprise networks, including SD-Access and SD-WAN, and how these architectures integrate with traditional campus and data center environments. Virtualization is another critical component, requiring knowledge of how hypervisors and virtual machines interact with the network fabric, while infrastructure topics focus on the core protocols and technologies that keep traffic flowing, such as advanced routing, switching, and wireless connectivity. Furthermore, the exam tests the ability to implement robust security measures, including AAA, VPNs, and infrastructure hardening, alongside network assurance techniques that utilize telemetry and monitoring tools to maintain visibility. Finally, automation and programmability are woven throughout the exam, as candidates must understand how to use APIs, Python, and other tools to streamline network operations and reduce manual configuration errors. Our practice questions are designed to mirror these domains, ensuring that you are tested on the practical application of these technologies rather than just rote memorization.

Among these domains, the sections covering automation and programmability often present the most significant challenge for candidates who have traditionally focused on command-line interface (CLI) management. This area requires a shift in mindset from manual, device-by-device configuration to a more holistic, programmatic approach where network engineers must understand data models like YANG, REST APIs, and the basics of Python scripting. Candidates need to demonstrate that they can not only read and interpret code snippets but also understand how these tools interact with Cisco controllers and platforms to automate repetitive tasks. This is technically demanding because it requires a blend of traditional networking knowledge and software development concepts, which can be a steep learning curve for those who have spent their careers exclusively in the CLI. Success in this area requires a deep dive into how modern network management platforms communicate, necessitating a solid grasp of JSON, XML, and the underlying logic of network programmability.

Are These Real 350-401 Exam Questions?

When you engage with our platform, you are accessing a repository of practice questions that are sourced and verified by the community of IT professionals who have recently sat for the actual exam. We do not provide leaked or confidential material, as our goal is to provide a legitimate and ethical study environment for your exam preparation. If you've been searching for 350-401 exam dumps or braindump files, our community-verified practice questions offer something more valuable, each question is verified and explained by IT professionals who recently passed the exam. These real exam questions reflect what appears on the real exam because they are sourced from the community, allowing you to experience the style, complexity, and logic of the questions you will face on test day. By focusing on the concepts and the reasoning behind the answers, you build the actual knowledge required to pass, rather than relying on memorized patterns that may not hold up under the pressure of the actual certification exam.

The strength of our platform lies in the community-verified nature of our content, which ensures that the information remains accurate and relevant to the current exam version. Users actively participate in discussions, flagging potentially incorrect answers, debating the nuances of specific scenarios, and sharing context from their own recent exam experiences. This collaborative process acts as a filter, ensuring that the practice questions are not only technically sound but also aligned with the latest Cisco certification standards. When a question is debated, it forces you to think critically about the underlying technology, which is the most effective way to prepare for the scenario-based nature of the actual test. This peer-reviewed approach provides a level of reliability that static study guides simply cannot match, giving you confidence that you are studying the right material in the right way.

How to Prepare for the 350-401 Exam

Effective exam preparation for the 350-401 requires a balanced approach that combines theoretical study with hands-on practice in a real or virtualized environment. It is highly recommended that you set up a lab using tools like Cisco Modeling Labs (CML) or EVE-NG to build topologies, configure routing protocols, and test automation scripts in a safe, controlled space. Relying solely on textbooks or video courses is rarely sufficient for this level of certification; you must be able to see how the control plane and data plane interact in practice. Every practice question includes a free AI Tutor explanation that breaks down the reasoning behind the correct answer, so you understand the concept, not just the answer. This AI Tutor is an essential part of your study routine, helping you bridge the gap between knowing the answer and understanding the "why" behind it, which is crucial for answering the complex, multi-part questions often found on the actual exam.

A common mistake candidates make is falling into the trap of rote memorization, which is particularly dangerous for the 350-401 exam. Because Cisco frequently updates its exam questions to include scenario-based problems, you cannot simply memorize a list of answers and expect to pass. You must understand the underlying principles of how different technologies interact, such as how SD-WAN policies affect traffic flow or how AAA configurations impact network security. Another frequent error is failing to manage time effectively during the exam, often spending too much time on a single difficult question and leaving insufficient time for the rest of the test. To avoid this, use your practice sessions to simulate exam conditions, timing yourself and learning when to flag a question for review and move on. By focusing on conceptual mastery and disciplined time management, you will be much better prepared to handle the pressure of the actual certification exam.

What to Expect on Exam Day

On the day of your 350-401 exam, you should expect a rigorous testing environment that is designed to evaluate your practical skills and theoretical knowledge across all the domains mentioned in the exam blueprint. The exam is typically administered through a secure testing center or via an online proctoring service, and it features a variety of question formats, including multiple-choice, drag-and-drop, and potentially scenario-based questions that require you to analyze network diagrams or configuration outputs. You will be given a set amount of time to complete the exam, and it is important to be familiar with the interface beforehand so that you do not waste time navigating the testing software. Cisco certification exams are known for their depth, so you should be prepared for questions that require you to synthesize information from multiple areas, such as combining security and automation knowledge to solve a specific network issue. Maintaining a calm and focused mindset is essential, as the exam is designed to test your ability to think clearly under pressure.

While the exact number of questions and the passing score can vary based on the specific version of the exam, the core experience remains consistent: it is a comprehensive assessment of your readiness to operate at the professional level. You should arrive at your testing location or log into your proctored session well-rested and prepared to tackle a wide range of topics, from foundational infrastructure to advanced programmability. Remember that the exam is not just about identifying the correct option; it is about demonstrating that you have the depth of knowledge to troubleshoot and implement solutions in a real-world enterprise environment. If you have consistently used our practice questions to challenge your understanding and have engaged with the community discussions, you will find that the format and the logic of the questions on exam day feel familiar. Trust in your preparation, read each question carefully, and apply the systematic troubleshooting and design methodologies you have practiced throughout your study journey.

Who Should Use These 350-401 Practice Questions

These practice questions are intended for IT professionals who have a solid foundation in networking and are ready to take the next step in their career by obtaining the CCNP Enterprise certification. Typically, candidates should have several years of experience in network administration or engineering, as the 350-401 exam assumes a level of practical knowledge that goes beyond entry-level certifications. Whether you are a network engineer looking to validate your skills, a system administrator transitioning into a more network-focused role, or an architect aiming for the CCIE track, this exam is a critical milestone. By using our platform for your exam preparation, you are aligning yourself with a community of peers who are all working toward the same goal of mastering enterprise network technologies. This certification exam is a powerful tool for career advancement, and using the right resources is the first step toward success.

To get the most out of these practice questions, do not simply treat them as a quiz to be completed quickly. Instead, treat each question as a learning opportunity; if you get a question wrong, take the time to read the AI Tutor explanation and review the community discussions to understand exactly where your logic failed. Flag the questions that you find difficult and revisit them periodically to ensure that you have truly mastered the concept rather than just remembering the correct choice. Engage with the community by asking questions or providing your own insights, as teaching others is one of the best ways to solidify your own knowledge. Browse the questions above and use the community discussions and AI Tutor to build real exam confidence, ensuring that you are fully prepared to earn your Cisco certification.

Updated on: 27 April, 2026

AI Tutor AI Tutor 👋 I’m here to help!